Come possiamo aiutarti?
Dove inserire la “Provenienza rifiuto RENTRI”?
Introduzione normativa
Il DD 19 dicembre 2023 n. 251 – Allegato 2, Istruzioni per la compilazione del FIR, richiede che nel Campo 6 (Caratteristiche del rifiuto) venga specificata anche la provenienza del rifiuto.
Il campo deve essere compilato dal produttore che deve classificare il rifiuto secondo la sua origine in urbano o speciale:
Tale classificazione avviene sulla base di quanto previsto dagli art. 183 e art. 184 del D.Lgs n. 152 del 3/4/2006.
Impostare la Provenienza rifiuto
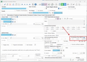
Su Prometeo puoi indicare la provenienza del rifiuto direttamente sull’anagrafica del codice CER preferito:
In questo modo sul movimento di scarico e sul formulario verrà compilato automaticamente il campo che, all’occorrenza, potrà essere modificato sul singolo movimento.
Se sull’anagrafica del codice CER, nel campo Provenienza rifiuto RENTRI, viene lasciata la voce “Non indicato”, al salvataggio si presenterà la seguente segnalazione non bloccante che potrà essere ignorata:
Bisognerà quindi specificarla sul movimento di scarico:
e sul FIR, nell’apposito campo, nella sezione “CARATTERISTICHE DEL RIFIUTO”:





