Come possiamo aiutarti?
Come inserire un Allegato VII o Trasporto transfrontaliero?
Il DD 19 dicembre 2023 n. 251 – Allegato 1, Istruzioni per la compilazione del registro, richiede che in caso di trasporto transfrontaliero venga barrata la relativa casella sul FIR Campo 22b (Trasporto transfrontaliero) indicando a quale tipo di documento si riferisce. I tipi di documento ammessi sono:
- Documento di movimento (Allegato IB – al Regolamento 1013/06)
- Documento di accompagnamento (Allegato VII – al Regolamento 1013/06)
Nel Campo 22 (Numero formulario) deve essere indicato il numero di notifica e il numero di serie della spedizione (ove previsto). Nel Campo 23 (Data inizio trasporto) deve essere indicata la data corrispondente all’inizio del trasporto indicata sul FIR.
N.B. Nel caso in cui il trasporto sia esente dall’obbligo del FIR i campi 22, 22b e 23 NON devono essere compilati.
Su Prometeo, in fase di compilazione del formulario, puoi indicare tutte le voci richieste compilando gli appositi campi del FIR:
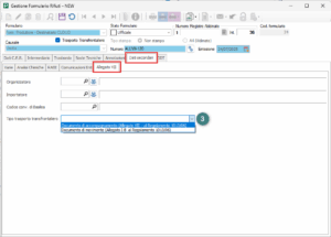
Spunta la voce Trasporto Transfrontaliero (1) e inserisci il Numero (2).
Sotto la sezione “Dati secondari > Allegato VII” indica il Tipo di trasporto (3)
Al termine clicca su
per salvare.
Dopo aver salvato, se necessario, puoi stampare l’allegato VII cliccando su
e scegliendo la stampa in italiano o in inglese:
N.B. Eventuali campi che non vengono stampati, ma per voi necessari, dovranno essere compilati manualmente sul documento cartaceo.



